Entwicklungsumgebung für immersive Kunstinstallationen

Diese Entwicklungsumgebung ist für die Entwicklung und Produktion immersiver Kunstinstallationen ausgelegt. Grundlage sind C++, Qt und QML. Das System vereint textbasierte Programmierung mit visueller Szenen- und Verhaltenskomposition und richtet sich an künstlerische Softwareprojekte, in denen Bild, Raum, Licht, Bewegung und Interaktion als zusammenhängende Struktur entstehen.
Die Umgebung ist in unterschiedlichen Museums- und Installationskontexten im Einsatz und wird für Projekte verwendet, die sowohl im Betrieb als auch in der Weiterentwicklung zuverlässig bleiben müssen: in wechselnden Räumen, mit variierenden technischen Rahmenbedingungen und mit Anforderungen an Wiederaufbau, Pflege und Erweiterung.

Editor, Debugging und Projektstruktur

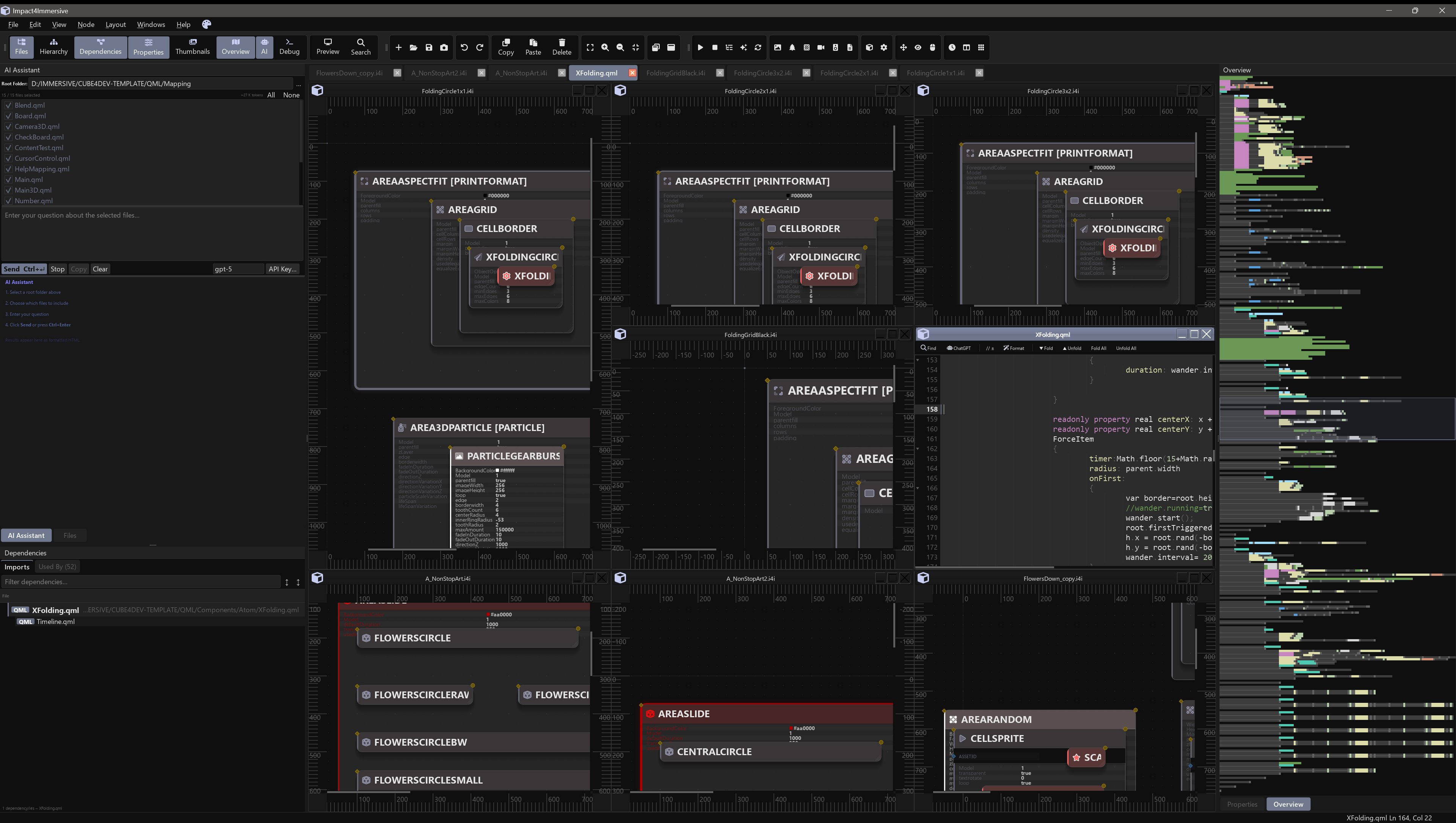
Ein umfangreicher Codeeditor unterstützt größere Codebasen mit typischen Entwicklerfunktionen wie Navigation, Querverweisen, Refactoring und Suche/Ersetzung in Projekten. Ein integrierter Debugger dient der Analyse von Laufzeitverhalten und Fehlerbildern.
Ein Projektmanager organisiert Quellcode, Module, Medien und Szenen innerhalb eines Projekts. Werkzeuge für Duplikat-Erkennung und Ersetzung unterstützen die Pflege wiederkehrender Inhalte und Varianten. Ein Property-Fenster stellt Parameter und Eigenschaften projektbezogener Elemente bereit.

Nodeeditor für Szenen und Verhalten

Ein grafischer Nodeeditor ermöglicht, Szenen und Verhalten als verknüpfte Strukturen zu erstellen. Hierarchien und Verbindungen zwischen Parametern werden als Graph dargestellt und können innerhalb der Projektlogik verwendet werden – ergänzend zur C++/QML-Programmierung.

Hohe Integration von 2D und 3D
Die Umgebung unterstützt 2D- und 3D-Visualisierung innerhalb eines gemeinsamen Projekts. Bildbasierte Oberflächen, flächige Kompositionen und räumliche Strukturen lassen sich in einem System kombinieren. Damit eignet sich die Umgebung für Arbeiten, die von malerischen, grafischen oder lichtbasierten Setzungen ausgehen und zugleich räumliche Perspektiven, Tiefe oder Objektlogiken einbinden.

KI-Integration für Codearbeit
Ein Schwerpunkt liegt auf einer umfangreichen KI-Integration für die Arbeit am Code. Dazu gehören Funktionen, um Code
zu analysieren (Struktur, Abhängigkeiten, Fehlerstellen, Konsistenz),
zu generieren (Funktionen, Module, Prototypen),
zu erweitern (Ergänzungen bestehender Systeme),
und umzubauen (Refactoring, Umstrukturierung, Migration von Teilen eines Projekts).
Die KI wird als Bestandteil der Entwicklungsumgebung eingesetzt, nicht als externes Hilfswerkzeug.

Eigenentwicklung für angepasste Installationsprojekte
Das System ist eine komplette Eigenentwicklung. Es wird eingesetzt, um Projekte robuster und passgenauer umzusetzen als mit klassischen, mainstream-orientierten Game-Entwicklungsumgebungen – insbesondere dort, wo Installationen spezifische Kombinationen aus Medien, Steuerlogik, Raumbezug, Laufzeitstabilität und langfristiger Projektpflege erfordern.

FREIE KÜNSTLERISCHE UMGEBUNG
Eine Entwicklungsumgebung für visuell arbeitende Praxis und eigenständige künstlerische Projektlogiken.

KUNST- UND AUSSTELLUNGSKONTEXTE
Installationen, Malerei und digitale Lichtarbeiten im kuratierten Umfeld.

INSTITUTIONELLE RAHMEN
Projekte mit langfristiger struktureller oder dokumentarischer Dimension.

VERMITTLUNG
Formate, in denen komplexe Zusammenhänge nachvollziehbar werden.

TECHNISCH GEPRÄGTE SYSTEME
Visuelle und funktionale Architekturen in professionellen Umgebungen.

IMMERSIVE RÄUME
Informations- und Lernfelder.

ZWEI- UND DREIDIMENSIONALE VISUALISIERUNG
Darstellung technischer Inhalte und räumlicher Strukturen.